Instance Verification Kit (IVK)
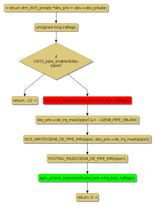
spin lock @ [77096+49+/linux-3.19-rc1/drivers/gpu/drm/i915/i915_irq.c]
Instance Signature: irq_lock
|
The Matching Pair Graph:
|
|
Function Name
|
Control Flow Graph (CFG)
|
Events Flow Graph (EFG)
|
Source Correspondence
|
|
gen8_enable_vblank
|
|
|
[76904+18+/linux-3.19-rc1/drivers/gpu/drm/i915/i915_irq.c]
|